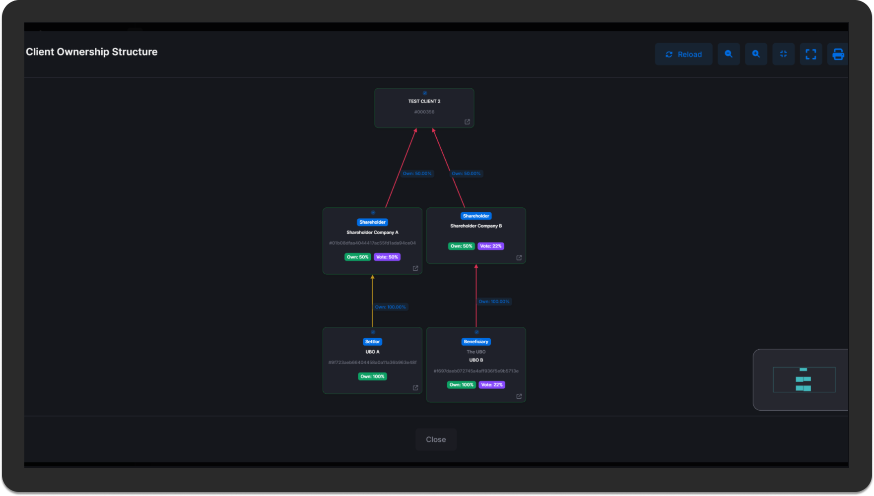
PrimeAML's Visual Relationship Graphs provide interactive visual representation of client relationships, ownership structures, and beneficial ownership chains for comprehensive analysis and compliance. This powerful visualization tool makes it easy to understand complex relationship structures and identify potential risks or conflicts of interest.
The relationship graph system automatically builds visual representations based on the relationship data in your client records, showing connections, ownership percentages, voting rights, and control indicators. Interactive features allow you to explore relationships, drill down into details, and analyze ownership structures from multiple perspectives.
Our comprehensive relationship visualization includes all the tools you need to understand and analyze client relationships effectively.


PrimeAML's Visual Relationship Graphs make complex relationship structures easy to understand and analyze, supporting effective compliance and risk management.
PrimeAML's Visual Relationship Graphs provide the visualization tools you need to understand and analyze client relationships effectively, supporting compliance, risk management, and business decision-making.
Discover how PrimeAML’s advanced features can transform your compliance process. Sign up for a free trial account and explore our intuitive platform, AI-driven insights, and seamless integration capabilities. See firsthand how PrimeAML can elevate your compliance strategy with ease and efficiency.
Request Free Trial Account